轻量化AD-Net模型用于颅内肿瘤MRI图像的分类研究 |
| 向朝, 随力, 张昊天, 段梦雨, 刘卓睿 |
|
A Lightweight AD-Net Model for the Classification of Intracranial Tumors in MRI Images |
| XIANG Zhao, SUI Li, ZHANG Haotian, DUAN Mengyu, LIU Zhuorui |
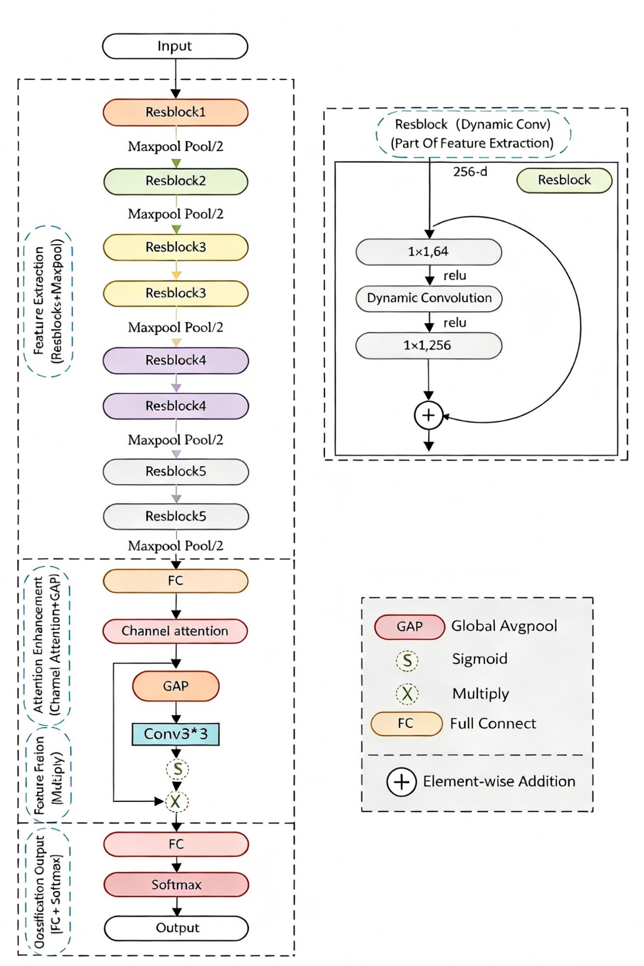
| 图2 AD-Net的网络结构 |
| Fig. 2 Network structure of AD-Net |
|